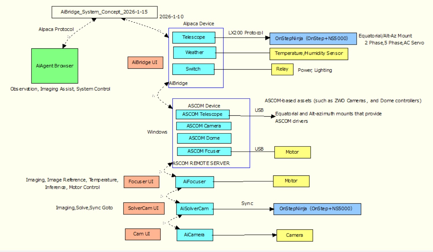
Every astronomer has felt the friction: you spot a fleeting moment of perfect seeing, but by the time you’ve punched coordinates into your mount controller, the opportunity has passed. AiBridge eliminates this barrier by creating the first truly conversational telescope interface, where natural language becomes your primary control method. Instead of memorizing LX200 commands or fumbling with coordinate conversions, you simply tell your telescope what you want to observe - ‘Point to the Orion Nebula’ or ‘Track Saturn’ - and watch it respond intelligently.

Built on ESP32 hardware with full ASCOM Alpaca compatibility, AiBridge transforms any OnStep or LX200-compatible mount into an AI-responsive instrument. The system leverages Perplexity AI’s Comet Browser as the reasoning engine, which can access local networks and translate your observing intentions into precise telescope commands. Whether you’re conducting variable star photometry, hunting asteroids, or guiding a public outreach session, the responsive web interface adapts to phones, tablets, and desktop computers while maintaining real-time status updates.

This isn’t just convenience technology - it’s a fundamental shift toward more intuitive astronomical workflows. Research observatories are beginning to integrate voice-controlled systems for hands-free operation during critical observations, while amateur astronomers appreciate the seamless transition from planning software to actual pointing commands. As AI agents become more sophisticated, AiBridge positions your telescope setup at the forefront of next-generation observatory automation.


Stars: 5
💻 Language: HTML
🔗 Repository: OnStepNinja/AiBridge